Im Artikel Tabellen [basics]: Mehrwertige Felder (www.access-basics.de/566) haben wir gezeigt, wie man Nachschlagefelder ohne Einrichten einer weiteren Tabelle realisieren kann – und dabei auch noch mehr als einen verknüpften Datensatz aus den verfügbaren Einträgen auswählen kann. Im vorliegenden Artikel schauen wir uns eine Erweiterung dieser Mehrwertigkeit an. Dabei nutzen wir 1:n-Beziehungen mal ein wenig anders als es üblicherweise geschieht und bilden damit prinzipiell den Nutzen einer m:n-Beziehung ab. Welche Vor- und Nachteile dies hat, besprechen wir ebenfalls in diesem Artikel.
Beispieldatenbank
Die Beispiele dieses Artikels findest Du in der Datenbank TabellenBasics_Mehrwertige1nBeziehungen.accdb.
Warnung
Auch wenn dieser Artikel das Anlegen und das Arbeiten mit mehrwertigen 1:n-Beziehungen beschreibt, ist dies ausdrücklich keine Empfehlung, diese zu nutzen. Es kann jedoch sein, dass Du einmal eine Datenbankanwendung übernimmst, welche diese Nachschlage-felder nutzt. Du solltest in diesem Fall wissen, wie diese angelegt wurden, wie sie funktionieren und wie die Daten darin tatsächlich gespeichert werden, damit Du diese in ein korrektes Datenmodell überführen kannst.
Beispieltabellen
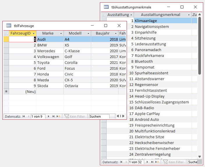
Bevor wir in das Thema dieses Artikels einsteigen, legen wir zwei Beispieltabellen an. Die erste heißt tblFahrzeuge und enthält einige der üblichen Felder, die man in enem Autohaus oder in einer Online-Fahrzeugbörse nutzen würde (siehe Bild 1).
Bild 1: Entwurf der Tabelle tblFahrzeuge
Die zweite heißt tblAusstattungsmerkmale und enthält lediglich die beiden Felder AusstattungsmerkmalID und Ausstattungsmerkmal. Letzteres versehen wir mit einem eindeutigen Index, damit wir jedes Merkmal nur einmal eingeben können (siehe Bild 2).
Bild 2: Entwurf der Tabelle tblAusstattungsmerkmale
Diesen beiden Tabellen haben wir auch noch eine Reihe an Datensätzen hinzugefügt (siehe Bild 3).
Bild 3: Daten der beiden Tabellen
Daten in Beziehung bringen
Damit fehlt nur noch die Möglichkeit, den Fahrzeugen die Ausstattungsmerkmale hinzuzufügen. Dies würde man üblicherweise mit einer m:n-Beziehung erledigen, wobei man eine Verknüpfungstabelle erstellen würde, die neben einem Primärschlüsselfeld zwei Fremdschlüsselfelder enthielt – jeweils eines zum Auswählen eines der Datensätze der Tabellen tblFahrzeuge und tblAusstattungsmerkmale.
So könnten wir jede Kombination aus Fahrzeugen und Ausstattungsmerkmalen realisieren.
Alle Kombinationen per Nachschlagefeld
Microsoft hat mit den mehrwertigen Feldern jedoch eine weitere Möglichkeit hinzugefügt, jedem Datensatz der Tabelle tblFahrzeuge einen oder mehrere Einträge der Tabelle tblAusstattungsmerkmale hinzuzufügen. Dazu nutzen wir den Nachschlage-Assistenten. Wir wechseln in die Entwurfsansicht der Tabelle tblFahrzeuge und fügen hier ein neues Feld namens Ausstattungsmerkmale hinzu.
Für dieses wählen wir unter Felddatentyp den Wert Nachschlage-Assistent… aus (siehe Bild 4).
Bild 4: Hinzufügen eines Nachschlagefeldes
Der Nachschlage-Assistent
Ende des frei verfügbaren Teil. Wenn Du mehr lesen möchtest, hole Dir ...
den kompletten Artikel im PDF-Format mit Beispieldatenbank
diesen und alle anderen Artikel mit dem Jahresabo
![Access [basics]](https://access-basics.de/wp-content/uploads/2021/02/logo400.png)



